Skip to main content

Indie game storeFree gamesFun gamesHorror games
Game developmentAssetsComics
SalesBundles
Jobs
TagsGame Engines

feedback

A topic by minotalen created 27 days ago Views: 104 Replies: 10
Viewing posts 1 to 5
Developer

love to hear it

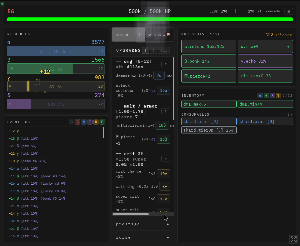
Mod slots window after the first prestige is too big; cuts off the buttons on the upgrade panel.

Developer

ty! I assume you’re playing on mobile? Or is it also an issue on desktop?

no, desktop!

i recommend move mod to the left side with the resources, the upgrades to the right and the event log to the bottom. that way you can see all the upgrades. 

Developer(+1)

image.png i hope this helps, going live later today

i think was bad idea to make the enemies hp scale for ever kill. 

Lot of people don't have second monitor to play in full screen so they play it windowed and then the middle buttons for upgrades are super annoying. i recommend atleast option to hide mods/inventory.

Developer (1 edit) (+1)

Part of my next update will focus on improving mobile responsiveness as well as better support for smaller screens. Thanks for sharing a screenshot to illustrate this

Your Discord Link is invalid, and I want to join it to report something.

Developer

ty, updating now! https://discord.gg/3cZsmKypnp

Iiiiiiit works.