
🩸 Now on the Godot Asset library! ✨
DIISIS (Dialogue Interface Sister System) is my custom dialogue plugin for Godot that I've been using for my visual novels since When The Sea Received The Sky. Over the ~10 VNs that I've used it in since then, it has seen so much labor and love put into it. Yay.
This is like the first time I'm doing a standalone blog post on diisis actually. I mentioned it in a few devlogs before but never just to showcase an update. But now I'm talking about it! And that is because DIISIS 0.6 is a massive update. My internal patchnotes are about 50 bullet points, including entire refactorings of core systems and a massive UI overhaul. I even consulted with other godot devs on some of these new / updated features because of the scope of these tasks.
This will be the diisis version I'll go into the NOISE JAM with :3
Over the last 6-ish months I had been working on the next version of diisis (0.5.1 released march 18th). This includes a bunch of sweeping systematic changes and refactorings, which meant a good chunk of testing just slipped under my radar. This led me to joining the Jam In Silence on a whim, for which I made Nowhere Belonging. This was with 0.6-alpha1, which served as the testing grounds for a bunch of features, and to finally give me a real production environment to try out all my new features with. This led to a handful of changes and improvements, which were then all bundled up in 0.6-alpha2, and became my trusty steed for the TOXIC YURI VN JAM.
My hope was that alpha 2 was stable enough for me to include just a few more bug fixes and smaller features after the jam. As opposed to other jams, I didn't have it on my scope to change diisis massively within the development of LONER DOG, and that actually worked out. It's just flexible and powerful enough that vanilla diisis was able to handle that game's UI out of the box >:3
here's some rapid fire bullet points for what makes DIISIS cool. Those with a 🝋 are new in 0.6 (compared to 0.5.1)
originally, when I started work on this in 2023 (its birthday is october 8th), I had two main reasons for working on this:
with other godot plugins specifically I was pissed hat i couldnt press a button and make vn. and now I can start working on a vn within 5 minutes with the diisis vn template. sooo yay (Case in point being Nowhere Belonging coming into existence within 48 hours)
With 0.6 the state of DIISIS is fairly good, I think. I take pride in talking about it, at least; I kinda reached my goal of creating and learning a dialogue system
Annnd especially since the beginning of 2025, DIISIS has kinda started to shift to just generally being my whetstone. intellectually in general and to keep my godot skils up to snuff :3
the other reason for working on this for so long is that it's fun and based. I can literally do whatever I want to this piece of software and no one can stop me.

I also sometimes take umbrage to how friendly and liberal people in tech / gamedev can be. I feel most comfortable when I work with people and tools that violently and passionately stand for good shit
That's why the about window is there now <3
Just another entry in the category of "stupid shit no one can stop me from adding"; If you want, you can have the window render some shader on top of the editor. Why? because it was fun to implement!!!

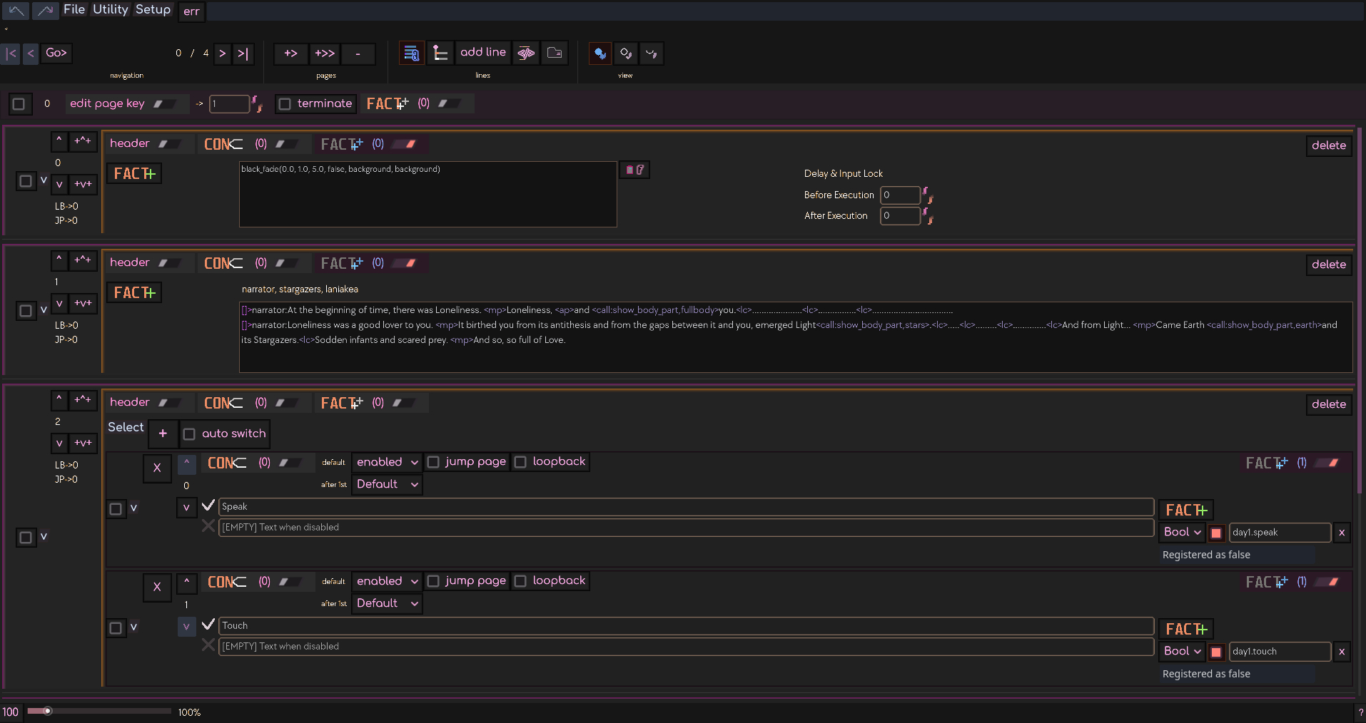
DIISIS 0.6 overhauls like the entire UI. Overall, it's just more coherent, has a few more icons, and a more unified color palette.
It also comes with a new icon!

idk i dont have much to say here tbh, i just overhauled a lot of shit
here's the comparison between the UI of DIISIS during CyE and the current dev state as of writing this section of the post
this is Curse you, Entropia:

This is the new stuff: nya

about a year ago I wrote another blog post on diisis, following the development of Curse you, Entropia. back then I was already bragging about being able to templatize my workflow etc, so what the fuck have I been doing in the last year?

well quite notably, swsbts released in december 2024. I talked about it in the post mortem that the sheer scope of that vn made me work on so many more features for the vn template. The same held true for No Empty Threats, which just gave me even more varied use cases to deal with!
I've also just been sanding down many of the more cumbersome parts of the workflow, improving the code, etc. I'm not posting a specific changelog because barely anyone would know what I'm talking about anyways when I say that I removed InstructionHandler as a class. tldr; diisis is better than it was a year ago :3
diisis exists because I wanted it to. its ultimate purpose is that it makes making the types of games I like easier for me. that said, it is available as a plugin because I'd love for it to do the same thing for others. diisis' workflow is a refined thread spun from my workflow. so if you've struggled with wrapping your head around how other tools work, maybe give diisis a spin. this shit is neurodivergency-approved. if you're a godot developer wanting to get into visual novels, or a visual novel dev wanting to get your pawsies wet with godot, I'd love to hear your thoughts. DIISIS is evidently capable of supporting the creation of cool shit, but it has only gotten limited trial runs with others so far. And I'd be honored to have you try it. Yes, you. You reading this right now.
Leading up to the NOISE JAM, I've started publishing tutorials on youtube for getting started with the VN template. It should hopefully get you up to speed quickly. For more in-depth info, there's also a guide on github. I reuse this template project across my games and as such it has a bunch of features. I actually make games with this.
If you have thoughts on diisis, you can even use github issues to tell me about it! or just text me lmao. I'd love to hear them (even if it's scawy)
there are a few more involved features that I could theoretically implement but don't have a use case for yet. so if I ever get around to more complex endeavors, that'll be exciting.
my friend Ænthroppe released Inside of you, despite of you and that's the first vn made with diisis that I had no paw in. I also got positive comments on diisis occasionally already on bsky. seeing others engage with diisis is lovely
I cannot wait to make violent shit with it.
Did you like this post? Tell us
Leave a comment
Log in with your itch.io account to leave a comment.
i really struggled getting my brain work with dialogic, ngl. seeing this plugin made me happy, i really want to try playing around with it bcs it's had the least friction out of everything i've tried in godot thus far
That genuinely means so much to me!! I'm so happy to hear this :3
My next goal is to make a tutorial on standalone diisis nodes (i.e. without the VN template) and I'd love to see you around for that too <3
i think that'd be fantastic!! i'm trying to make an rpg (and failing) (violently) so it'd be nice to see tutorials on using diisis nodes