Tool Devlogs Page 33
Nuevas funcionalidades Configuración de textos del HUD Posibilidad de establecer los textos que aparecen en el HUD y añadidos algunos eventos que no mostraban...
This version focuses heavily on bug fixing. New features New case for movement route jumpTo: jumpTo('cursor') -Jump character to mouse cursor location New case...
1 file
Re-worked the file filter, as it was removing the wrong files. Slight memory usage improvements...
2 files — 6.1.1-release.20250816
Position calculations for stick mode have been simplified to match non-stick mode. Both modes now account for sprite offset, which improves the accuracy of the...
1 file
Fixed an issue where the cooldown animation caused the icon to scale up when the slot was used constantly by spamming buttons...
1 file
This update is more of a behind-the-scenes cleanup, rather than a standard update. Quite a lot of re-work is done under the hood, which bring better performance...
2 files — 6.1.0-release.20250816
New Update for My Set Self Switch Plugin! Now You can use Event Names in the Plugin Command. Example: SetSelfSwitch 0 gate A on (This will Set the Self Switch t...
1 file
This fixes the Serenity_GetMeshIndex() and adds Serenity_GetMeshAnimationIDByName() to the API...
2 files
Hello World! Welcome to the maiden voyage of the EZDownloader! This is a tool to quickly find and download popular applications. Whether setting up a new comput...
1 file
RCBasic v4.3 fixes a few bugs and finally adds android support. The new features/improvements are: Android support (NOTE: Android builds can currently only be d...
3 files
Going back on my word, I've returned to this project again. It felt incomplete if it didn't have the functionality to directly import brushes from files. Techni...
1 file
PlotDiary 2.1.0 Stable Release A release focused on polishing the experience: smoother loading and a cleaner visual surface, without stray scrollbars or unexpec...
1 file
This SDK update includes Demo14 "After Burner":...
1 file
Retro arcade themed video hardware. Building PCBs using 5 volt 74 series TTL chips to display arcade style graphics.
Hi all, today this plugin was updated to version 1.0.0! Welcome to the full release of this plugin! This version adds a new common event for idle start and stop...
2 files
What’s new Plugin commands now show up in the Plugin Manager: Export Database and Import Database. Works even if you rename the plugin file. Simple in-game me...
1 file
1.1.5 Changelog UI overhaul Preset subfolder support Added 4 macro parameters that can be linked to any knob, including modulator knobs! Preset format update, n...
4 files — 1.1.5
This update brings us closer to Whimsy HD & Ultra, and brings you tons of creative tools for your stories! Overview Desktop apps You can now grab a fully offlin...
6 files — 0.5.0
Patch notes This update adds two exciting new nodes to your sonic toolkit: ADSR Envelope Node Sculpt your sounds with precision. Shape the Attack, Decay, Sustai...
1 file
This version adds a block that makes it easier for the user to choose a color...
1 file
= --------------------------------------------------------------------- = ABOUT: The Sprite Cutter was quite old. So the look, functionality, and accessibility...
2 files — 1.2.2
As the title says: 1.1 - now with support for sculpt and edit modes!...
1 file
Happy Friday, bloggers! It’s time for another set of updates: a handful of tweaks to make your experience even better, plus a few minor fixes. This update inc...
3 files
The improved naming system gives you total control over your exported file names. Use simple tags to create the file names. In any order Create your own separat...
1 file
Hey Hey! This patch fixes a bug I overlooked initally last night probably because I was way too tired to properly bug test. Fixes an issue where if you have the...
1 file
Oh WANDERERS, SOLAR HERE - FINGERS INTACT!!! I am here again to grace you with a tool for the godot editor that will save you time, sanity and your fingers! Thi...
1 file
Now we have (hopefully last) stability release. Found some crashes in rendering textures/if the mesh has no faces/nothing should be drawn it kept crashing miser...
5 files
Version 1.1.1 - 08/15/2025 Fixed a typo that was preventing the Play animation and showing balloons to work on vehicles...
1 file
Version 5.4.18 - 08/15/2025 Fixed a typo that was preventing the plugin Qol Commands 2 from moving vehicles...
1 file
Decker 1.58 is a maintenance release which enhances the generality of fields, rich text, and custom brushes. Fixes (Native): It was possible to generate out-of-...
3 files
Waveform Improvements Progressive Loading : Waveforms now load progressively, no longer reading the entire file into memory. This greatly reduces RAM usage—es...
5 files
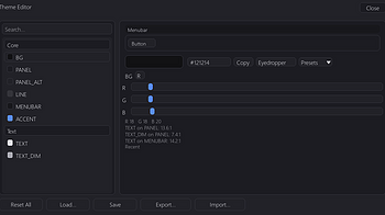
Theme Editor Dropdowns behave. Presets and “Your Themes” lists stay on top and don’t let clicks pass through. Clear hover states. Buttons and list rows hi...
1 file
Here is a tutorial made by Alasthorn . Special thanks to Alasthorn for a great tutorial that will help YEP Option Core users. Functions: , Make Option Code , th...
Hello! Since today, August 15th is the official release day for Bendy: Lone Wolf, the "condemned" sign over it has been removed, alongside a few new features! T...
1 file
Project Hub New default Projects folder. New packs are created in a stable “PackSheepStudio/Projects” location. Existing projects are auto-imported. “Remo...
1 file
Hi all, today this plugin was updated to version Alpha R2! This version adds the option to include the autosave file if it exists when trying to auto-load the l...
1 file
The Enemy Auto Scale Plugin for RPG Maker MZ is now released! Version 1.0 is live...
1 file
Hey :) Before we start: I'm not an English native speaker, I'm not a professor, I'm just an indie developer that learned how to develop on his free-time, so don...
Fixes & Tweaks Theme Editor Fixed clicks passing through the editor and the Presets dropdown. Adjusted panel padding and layout; controls keep proper spacing. S...
1 file
Today, I’m happy to release a user-friendly, scalable, crafting and skill progression plugin for RPG Maker MZ. It is a complete plug-and-play framework with n...
2 files
Hi everyone! I’ve just added a fun new feature to the Cute Fantasy RPG Player Generator — you can now view a small demo showing what a few animations will l...
This tutorial will guide you through creating a simple game pop-up. A game pop-up can be used for various occasions, such as informing a player about a quest or...
Update that adds pad types and brings UI improvements: (Also source code is available. Go laugh at my code!: github ) Tools: Parent class (Tools) created. Now a...
I've recently released a small software to generate the mask map textures from a single albedo texture! You can either manually specify the files it'll use such...
1 file
Hi all! As was to be expected, after the launch of the brand new version some issues that I never experienced myself would start popping up, and so it did :) Bu...
1 file
Hello! Today I’m here to announce the update of the plugin, following a request on the RPG Maker forum to add more images for links. These are disabled by def...
1 file
The demo program has been updated to 2507.1 of raptor. It covers big optimizations in html-compatibility and savegame performance alongside with other changes...
1 file
Sorry for the delay, but the previously released Bakin 3D Video Pane is now on itch, in addition to GitHub. It's a small local software in python using ffmpeg t...
1 file
"Another update, Ace? So soon?" Yeah. This one has some important fixes. This update addresses some issues that popped up quite recently. Specifically, I had to...
2 files — 6.0.2-release.20250814
Hello everyone! This is a massive update for Synthalingua that combines several major releases into one. These changes introduce powerful new features, dramatic...
1 file — 1.2.1-BETA
Loading more posts...













































