Devlogs
Dancing Witch Camping | Part 1 I found myself inside an apartment and discovered that I was Coorey, the winter caretaker of the campsite. I found a keycard that...
1 file — 1.0.0
Hello! We’re making a video game! We’ve been doing so for quite some time! The madness is setting in! Ha ha ha! Highlights from this month’s build: All NP...
4 files
É com uma alegria gigante que viemos compartilhar uma notícia incrível: a Primeira Demo oficial da Maré de Esperança acaba de ser lançada! 🌊✨ Nesta v...
1 file
Thanks for the comments here & on Bsky! This version doesn't alter the controls, but fixes a bug that prevented the hand visuals to follow the ball to the point...
1 file
Some minor quality of life changes, minor updates, and new cover art!...
2 files
Salut ! J'ai deux bonnes nouvelles et une moins bonne. Commençons par cette dernière… La version 1.2 de NO-SKIN n'est et (pour l'instant) ne sera pas dispon...
Previously damage was computed as str + dmg, but there was a random chance to subtract 1. This was a hidden from the player. Now I have made this variation in d...
This version have some Coins to be colected and 3 levels but just for test, also there are some minor bugs New controls Jump is now on (W) Movement is on left a...
Today marks the official release of KUNUZ , a fast-paced, lightweight mining game designed for players who love quick action, satisfying feedback, and progress-...
2 files
Update 4.6: - Upgraded wardrobe - Added loading screen - Added new 9 colors...
Alpha 1.20 (Released Nov. 21, 2025. Last: 1.19 Nov. 16, 2025) NEW Progression of enemy difficulties through levels. Grass level is lvl 1, Desert is level 2. Des...
The zero character has been changed to a standard appearance without a slash. The previous version of the zero is now available as a stylistic alternate in Open...
1 file
Big art update, all the black & white art has been replaced with beautiful colored rooms...
Version 0.6.0 is now LIVE A lot of this update was made in preparation for next steps, most of the game’s exploration is done - though won’t be accesible in...
2 files
Hi! I've been working with the folks over at Homebrew Factory to get this all squared away, and I’m excited to announce that Gas Station Story is receiving a...
After years of development and months of data, Galaxy Princess Zorana has finally reached the 1.0 launch! You are the Evil Emperor's only daughter, but can you...
3 files — 1.0
The moon Aska rises full this night. Amadeus, our titular 16-year-old werewolf, makes a (n inadvisable) deal out of desperation. He sells his own memories to a...
3 files
Small update 1.19 (Release Nov. 16, 2025. Last: 1.18 Nov 14. 2025) Changes Combo has a radial timer background Tutorials have a radial timer hold to continue Go...
I’ve expanded the character-related random tables with a new one that focuses on character quirks. These little oddities can help you create NPCs who feel mor...
1 file
It still needs some work, but this is gonna be the cover art for the Gravity Storm Soundtrack. It'll be available on Itchio and Steam for USA$1.99. The release...
I finally came around to making the Android version of the game. I also made the ending more smooth and added some extra content in the credits. I hope more peo...
3 files
WE ADDED - DEERS -DUCKS -MONKEYS new stuff - grizzly goes through trees -bigger map -different money stuff -black bear nerfed -slower arrow speed...
1 file
Improvements : Better sliding fluidity Level 1 now streams it's content more to use less memory Post Process improvement to make visuals smoother Funny little e...
4 files — 0.21, 1.30
Correción del QR para que lleve ahora al nuevo https://linktr.ee/rolif...
1 file
Hey everyone! I'm back with an exciting update for all our dedicated fans of Channel 453 ! Thank you so much for your patience and ongoing support. We know you'...
Happy nearly Thanksgiving to some of you, and happy late autumn to more of you! I'm excited to shared that I'm in the process of updating Let Him Out to have, w...
Thank you to those who recently downloaded and let me know this was failing to launch pretty regularly! I have since FIXED THIS ISSUE so it should work as a sta...
1 file
New enemies in game added. Also thank you for wishlists to everyone .currently at 125...
A small change specifying that the character that got hit makes a might roll to dodge as opposed to the attacker making a roll to hit...
1 file
Full list of controls so far Movement W/A/S/D = walk around Space = jump Shift = crouch Ctrl = sprint Shift + Ctrl (while walking or running) = dash/dodge Inter...
Pokemon Psychic Lavender Version is a fangame based of the GameBoy Advance game Pokemon Fire Red Version. z This new game has been altered in many ways to make...
Demo update (0.375) towers show attack radius added polish language support changed ice tower sound fx...
1 file
Рус: Разработка Emojis Long Ween закончена! Eng: Development of Emojis Long Ween is complete!...
5 files
Finally, more levels! It took some long hours of coding, painting and designing, but now Irohi has not only one or two, but three different phases, as well as a...
1 file
Android version is didn't have any items...
2 files
beta of foorest city
Small update; how the game runs through a sequence of enemy patterns, and it should slowly speed up! Hopefully it doesn't crash. The sequence is: Induvidual ran...
1 file
Hooray! The first Our Life apparel merch is live! I think it's really nice 🥰️. Edit: Looking for a discount? Makeship just dropped a brand new option for y...
new look to game...
2 files
Turn based murder drones fan game
Added screenshot from Spaceship in the Sun Shrine where you can find portals...
Hello everyone, We’ve just updated this music pack and added a extra music with a loopable version! 16-BIT Dungeon - Stone Maze [1:56] 16-BIT Dungeon - Stone...
1 file
Update 1.1. the game is released to the public at long last Added Recycler Unit and Credits Bug Fixes...
The Mt. Rikuroa area is now fully completed in the remake! This update includes visual improvements, environmental polishing, and some new mechanics that help m...
SereniTea is now avaliable for both windows and MacOS ! Please enjoy <3...
1 file
There is a premium version of this experience that introduces interactive emails to accompany the case at www.thedayshedied.com...
Welcome back to another IsleDrift devlog! This update focuses on improving the overall user experience and beginning to expand the world with a brand new level...
1 file
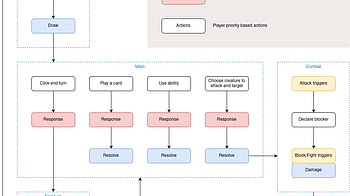
Features: New combat flow: Introduced an improved flow of the combat Improved warning messages New Content: Starter Decks (5): Fire Starter: Added a legendary c...
4 files — 0.8.11
Loading more posts...















































